Windows サポートソフトウェアの中にrealtekのドライバーが入っていないのですが・・・

Windows サポートソフトウェアの中にrealtekのドライバーが入っていないのですが・・・

Windows, Windows 6

投稿日 2019/12/29 20:58

返信
スレッドに付いたマーク ランキングトップの返信

投稿日 2020/01/09 06:18

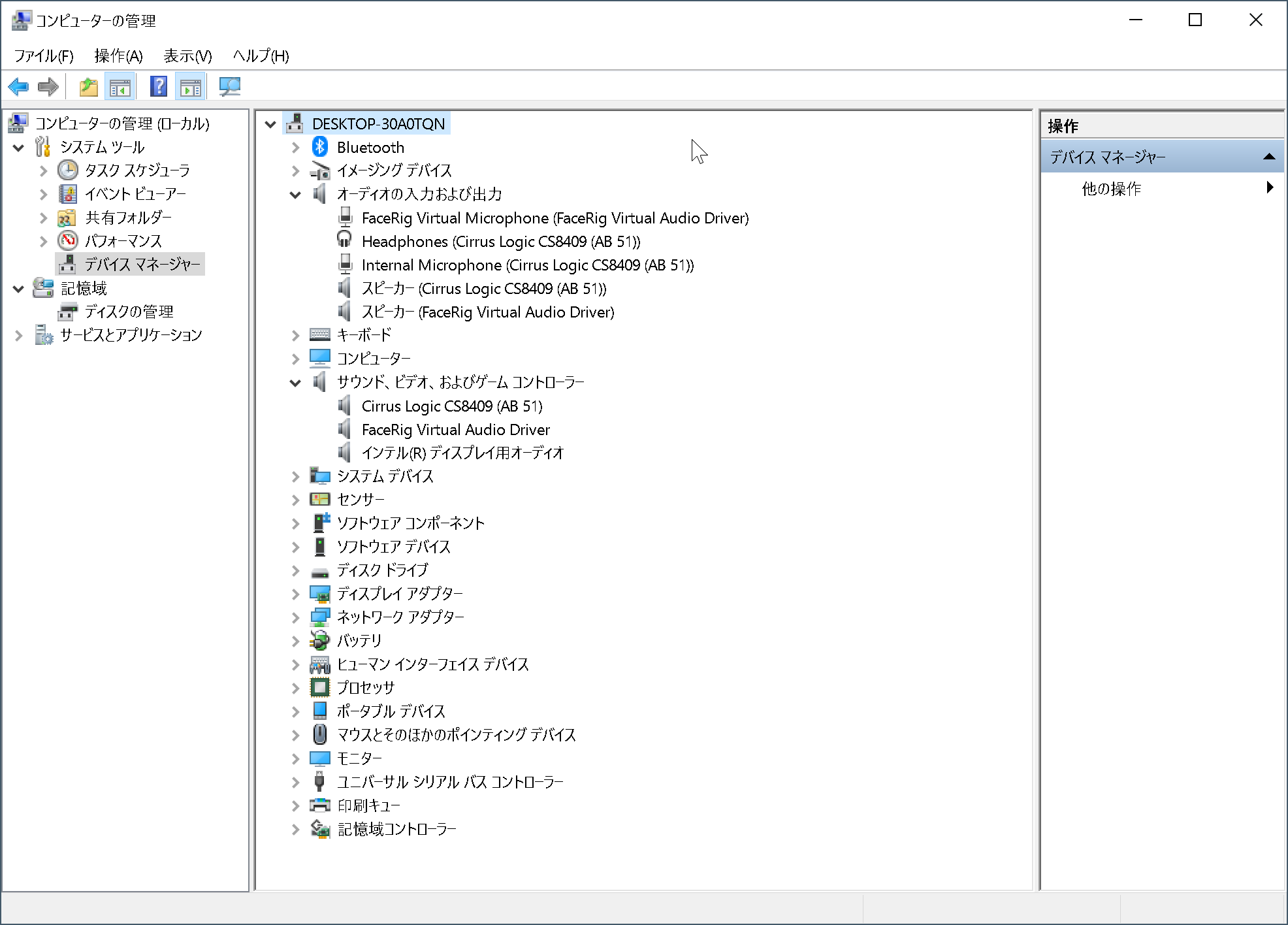
このデバイスマネジャーの画面からはサウンド関係はcirrus logicのチップのようです。この画面で見る限り、サウンド関係は全て正常に認識されてるように見えます(正常に認識されてない時はデバイスに!が付きますが、そういうものは見当たりません)。

問題のマイクが認識されないとのことですが、単に正しいデバイスが選択されてないだけじゃないですか?

windows10の場合、設定を立ち上げ、そのシステムをクリックすると左欄にサウンドがあります。サウンドをクリックしてサウンドの画面を開くと、入力があると思いますが、入力デバイスが複数ある場合にはここで切り替えることができます。ここで、問題のマイク(ヘッドフォン?)に切り替えたら使えるようになりませんか?

返信: 10
スレッドに付いたマーク ランキングトップの返信

2020/01/09 06:18 AlexanderOfHeadband への返信

このデバイスマネジャーの画面からはサウンド関係はcirrus logicのチップのようです。この画面で見る限り、サウンド関係は全て正常に認識されてるように見えます(正常に認識されてない時はデバイスに!が付きますが、そういうものは見当たりません)。

問題のマイクが認識されないとのことですが、単に正しいデバイスが選択されてないだけじゃないですか?

windows10の場合、設定を立ち上げ、そのシステムをクリックすると左欄にサウンドがあります。サウンドをクリックしてサウンドの画面を開くと、入力があると思いますが、入力デバイスが複数ある場合にはここで切り替えることができます。ここで、問題のマイク(ヘッドフォン?)に切り替えたら使えるようになりませんか?

2019/12/30 15:46 AlexanderOfHeadband への返信

イヤフォンで音は聞こえるのなら、とにかくドライバーは入ってます。マイクが使えないのは、ドライバーがきちんと入ってないとかじゃないでしょうか?

これはサウンドチップ(サウンドを制御しているicチップ)のドライバーの問題ではないかと思います。

bootcampでAppleの指示通りにwindowsをインストールしたのなら、特に何かしなくても入るはずと思うのですが。

ちょっとおっしゃる状況とは違うのですが、後からrealtekのドライバーをインストールする記事がありましたので貼っておきます。

BootCampインストール時にRealTekオーディオで進まなくなる時の ...


でも、サウンドチップがrealtekというのは間違い無いですか?

bootcampドライバーの中に別のサウンド関係のドライバーが入ってるということはありませんか?

macbook pro 16’ 2019のbootcampドライバーではAppleSoundというのが$WinPEDriver$の方に入ってます。もしこの$WinPEDriver$の方にサウンド関係のドライバーが入ってると、これはWindowsをインストールする前にインストールイメージに対して当てるものですので、後からはインストールできないです。

2019/12/29 21:24 AlexanderOfHeadband への返信

macは何ですか?

macでは使えてるのでしょうか?

うちのmacbook pro 16' 2019のbootcampでは特に何もしなくても認識され使えてますが。

catalinaでは使えませんでしたので、realtekからドライバーをダウンロード・インストールしました。

catalina:

usbハブのethernetポート

bootcamp:

外付けhdd/ssdにwindows 10 64bitをインストール

realtekのどのチップかわかりますか?

catalinaでの記事を読んでもらうとチップの調べかたもわかると思います。

2020/01/08 22:45 AlexanderOfHeadband への返信

このお示しになってるのは、BootCampフォルダーの方ですか?$WinPEDriver$の方ですか?

AppleSoundはあるとしたらBootCamp>Drivers>Appleとかのフォルダーと思いますが。もし、AppleSoundというのがなければ、Driversフォルダー内にCirrusとかありませんか?

2019/12/30 02:05 はに への返信

ご親切にありがとうございます。

情報が少なくてすいませんでした。

色々と素人なのでちゃんとお答えできるか分からないですが


Macはmacbookpro2017

Osはcatalina です


お恥ずかしながらrealtekの「チップ」という言葉の意味が

分からないのですが、macの方で認識されていたヘッドセットのマイクが

Bootcampのwindows 10の方で認識されないので

Realtekのドライバーがあれば認識されるのではないかと思っているのですが…


これまでRealtekからドライバーを手に入れようとしたのですが

どうもうまくいかず…

リンクの記事読ませていただきます。ありがとうございます。

2019/12/30 19:35 はに への返信

返信ありがとうございます。

まさに貼っていただいたリンクの

後からrealtekドライバーを入れるということが、

リンク先ではあるrealtek setupが自分の場合は無いために、できない問題です。

自分の場合bootcampインストール時にrealtekで止まったわけではないので

状況は違うのですが…


サウンドチップがrealtek かどうかは分かりませんが

下の記事に対処法の一つとして記載されているので

とりあえずやってみようと思った次第です。

https://support.microsoft.com/ja-jp/help/2622620/troubleshoot-sound-problems-on-windows-with-boot-camp


Applesound について今日中に自分の機器あたってみます。


次回からなるべくスクショものせるようしたいと思います。

相談にのっていただきありがとうございます。

2020/01/09 05:57 はに への返信

お返事ありがとうございます!

$WinPEDriver$の方です。

Bootcamp>Driversの中にはAppleというフォルダはありませんでした。(Cirrusもありませんでしたがドライバーとしてはあります。)

代わりになぜか添付のスクショ(一枚目)のようにrealtekのドライバーが入っていて

これがmac側で入れてくれたものなのか

自分で試行錯誤してるときに色々ネットからインストールしたときにここに入ったのかよく分からないのですが・・・。

しかしデバイスマネージャー(スクショ二枚目)にはrealtekのドライバーがあるようには見えませんし・・・。


このスレッドはシステム、またはAppleコミュニティチームによってロックされました。 問題解決の参考になる情報であれば、どの投稿にでも投票いただけます。またコミュニティで他の回答を検索することもできます。

Windows サポートソフトウェアの中にrealtekのドライバーが入っていないのですが・・・

Apple サポートコミュニティへようこそ
Apple ユーザ同士でお使いの製品について助け合うフォーラムです。Apple Account を使ってご参加ください。